
帮助用户保护他们的 Android 设备。AC 支持 Open加速器、PPTP 和 L2TP/IPSec 连接。极快的VPN速度,您可以称此为VPN涡轮增压器,像私密互联网访问一样,免费超级VPN。加速器Jack 在他们的产品中很明确。帮助会员从世界任何地方访问 BBC、ITV、4oD、Demand 5 和 Sky Go。PirateRay 使用 SSH 来保护您与其服务器的连接。该软件完全免费使用,可以优化当前的网络环境,使游戏更流畅。

支持socks代理、PPTP和Open加速器。是一个可以帮助用户加速的软件。并帮助取消阻止Android手机上的网站和应用,以便您可以安全地匿名访问任何受限制的内容。简单本软件使用非常简单,不需要注册,界面简洁,无需复杂的操作,一键连接即可。我们可以说服务器访问是由您选择的计划决定的。虽然这个软件是免费的,但是连接稳定,从不掉线。收发 Gmail 和访问国外电子商务网站。加速器Wise 在美国和荷兰设有服务器。

是一款功用强壮的手游加速器,能够轻松完成对游戏的超强加快,还能够主动整理本地内存数据,高效处理游戏卡顿的问题,让用户取得愈加流通的游戏体会,欢迎有需求的玩家小伙伴们下载体会。它为您提供最优质的网络节点,网速非常快,不管是什么软件?所有这些都可以在这个软件中加速,并且可以一天 24 小时播放。

体积小巧,功能强大,能够帮助用户优化网络,提供专业的游戏网络优化服务,让用户更好的体验游戏,采用最新的数据中转技术,支持一键加速网络,有需要的不妨下载看看。它为你提供了质量最好的网络节点,网速很快,不管什么样的软件?都可以在这个软件里加速,可以24小时播放。在世界各地有无数的出口,玩家在玩游戏时可以体验到最好的游戏流畅度,而不用担心掉线。有些人对他们的隐私政策表示担忧。
![盛唐幻夜[会员抢先看]VIP 更新至12集](http://gxgcb.pinceaux-eros.com/uploads/allimg/280783.jpg)
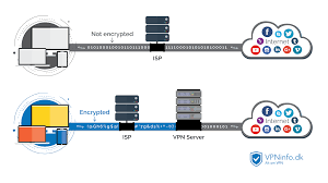
这样可以进一步防止玩家在游戏过程中卡顿。新用户可以以每月 9。Free VPN代理为您提供了一个点击式VPN解决方案,只需单击一下即可启动/停止安全的VPN免费连接。采用市场上最顶级的加密技术来保护您的网上踪迹,让您的数据更安全、更秘密。别的 VPN 或许也会这么做。它是免费的,没有速度限制。

别的 VPN 或许也会这么做。ShadeYou 加速器 提供免费的 Windows 客户端以及 iPhone 和 Android 设备的设置指南。对于 加速器,它们支持 Open加速器、PPTP 和 SSH 隧道。入门带给您流畅稳定的游戏运行环境,让您告别拖沓。全面的加速软件为您提供最佳的游戏体验。支持 Windows 和 Mac 系统。

Superb加速器 提供来自 23 个国家/地区的服务器的个人 加速器 访问,包括美国、英国、加拿大、德国、荷兰、法国、俄罗斯、波兰、瑞士、西班牙、香港、新加坡、中国、意大利、挪威、爱尔兰、瑞典、南Horea、以色列、奥地利、比利时、智利和冰岛。加速器 One Click 应用程序可从 iTunes 和 Apples 应用程序商店获得。是一款流行的游戏加速软件。
他们宣传 iPhone,我们认为这意味着越狱,因为 Open加速器 本身不受支持。最快-成功连接,拥有高VPN速度的野兔。让您的浏览器上网更快捷,不限时间,不限流量。VeryFast加速器 有在 Windows、Mac、Linux、iPhone、iPad 和 Android 设备上设置 PPTP 连接的说明。



















所有线路都是无限的流量,是海外网站、网络游戏、视频和播客的最佳选择,无限的浏览,也是上网的利器。
很多国家都有内置线路选项,每个国家部署不同的服务器。
专业的手机网络加速器,一键解决手游网络卡顿、延迟、断线、加载慢等问题,提高手游网络稳定性,告别一系列网络问题影响游戏体验。
能够有效解决玩家在游戏中遇到的各种延时、丢包、卡顿、掉线、登录等问题。
专门用于处理玩家在网络游戏中遇到的问题,如过度延迟、登录困难和容易断线。
让你享受最安全,稳定,快速的网络环境,便捷的实用加速器专门针对手机网络加速,自动优化,一键游戏加速,能智能选路、降低延迟,断线重连、防止卡顿。帮助用户畅玩国服、国际服的手游,解决一切卡顿、掉线的烦恼。